我们在使用电脑的时候经常都会需要使用到鼠标,所以对于鼠标的相关知识我们应该要了解的多一些。所以今天小编就来给你们讲讲鼠标加速要怎么关,感兴趣的小伙伴们就接着看下去吧~
小伙伴们,小编听说你们想要知道鼠标加速怎么关闭,干嘛不早说呢,小编我这儿就有关闭鼠标加速的方法呀。来来来,小伙伴们快来,接着往下看,小编的方法就在文章的后面~
1.MAC的设置:打开“系统偏好设置”。

关掉鼠标加速电脑图解-1
2.找到鼠标选项,WINDOWS系统则是键盘和鼠标选项。

关掉鼠标加速电脑图解-2
3.进入后即可根据需要增加或减少鼠标移动速度。

鼠标加速电脑图解-3
4.WINDWOS的设置:从开始菜单选中“系统”项并打开。(控制面板)

鼠标加速怎么关电脑图解-4
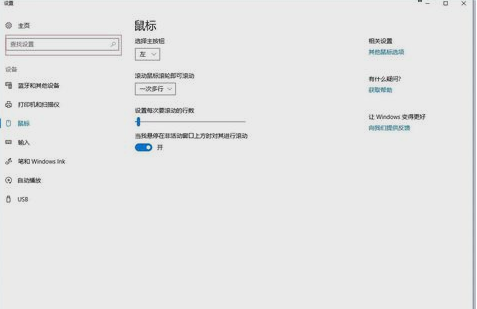
5.然后在“查找设备”里输入“鼠标”,打开鼠标设置。

关掉鼠标加速电脑图解-5
6.然后点击“其他鼠标选项”,即可打开鼠标速度设置界面咯。这就是解决方法啦~~

关闭鼠标加速电脑图解-6

